Aodyo Instruments

    Aodyo Community

    • S'inscrire
    • Se connecter
    • Récent
    • Catégories
    • Recherche

    Controlling the channels that the Link Synth responds to

    Sylphyo General
    2
    11
    350
    Charger plus de messages
    • Du plus ancien au plus récent
    • Du plus récent au plus ancien
    • Les plus votés
    Répondre
    • Répondre à l'aide d'un nouveau sujet
    Se connecter pour répondre
    Ce sujet a été supprimé. Seuls les utilisateurs avec les droits d'administration peuvent le voir.
    • Clint
      Clint dernière édition par

      I'm wondering if there is a way to control the channels that the Synth in the Link responds to.

      I've changed over the last year from laptop-based to more hardware-based, using a Push 3S to do my background in solo shows with the Sylphyo controlling a flock of live synths (VL70, CraftSynth2, Tooro, etc). Works great.

      One issue is that, in my current MIDI daisy-chain setup, all the live synths get all the SysEx sent by the Push3S, I will be adding a Bome Box and moving to a MIDI star configuration rather than a daisy-chain. SysEx generation will be done by the Bome Box rather than the Push3 - the Push3 will only send a Note on or PC on an appropriate channel to trigger the Bome Box to send the appropriate SysEx.

      However, the MIDI path is Push3S => Link => Bome Box => mioXL MIDI interface which will split out to all my synths. The Bome Box will only send to the appropriate synth, but the Link is before the Bome Box in the MIDI chain ... so ... I think it will still be responding to all channels of Push3 output.

      What I would like is for the Link to forward everything coming in on the USB-Mini-B port to the DIN5 Out port, but not have its own Synth be affected by Notes sent by the Push3.

      Is there any way to control this?

      -- Clint Goss

      Peter Ostry 1 réponse Dernière réponse Répondre Citer
      • Peter Ostry
        Peter Ostry @Clint dernière édition par

        … mmh …

        1. Channel Filter
          According to the manual, Link (Sylphyo) channels affect outgoing data. An input filter is not mentioned. However, my Link (Sylphyo) is set to channel 9 and when I send MIDI directly to the Link, it responds to Notes and Program Changes on channels 1-9 and is deaf for higher channel numbers. So the input is filtered somehow, but I almost doubt that this is intentional. You may try to set the Link (Sylphyo) to channel 1 and check if higher channels go through without changing anything in the Link. But if this works, will it still work after perhaps a firmware update has arrived at some time?

        2. MIDI Thru
          My first setup was mostly daisy-chain and the Link was part of it. It did not work well. Maybe I overloaded the Link with SysEx or too much data or mangled events otherwise. My Eventide devices had similar problems. MIDI Clock was a disaster. The setup was unreliable, almost unusable.

        … mmh …

        Honestly, I wouldn't use the Link for MIDI Thru, but rather operate it as a single device. Especially with the level of support we are currently receiving for Sylphyo and Link.

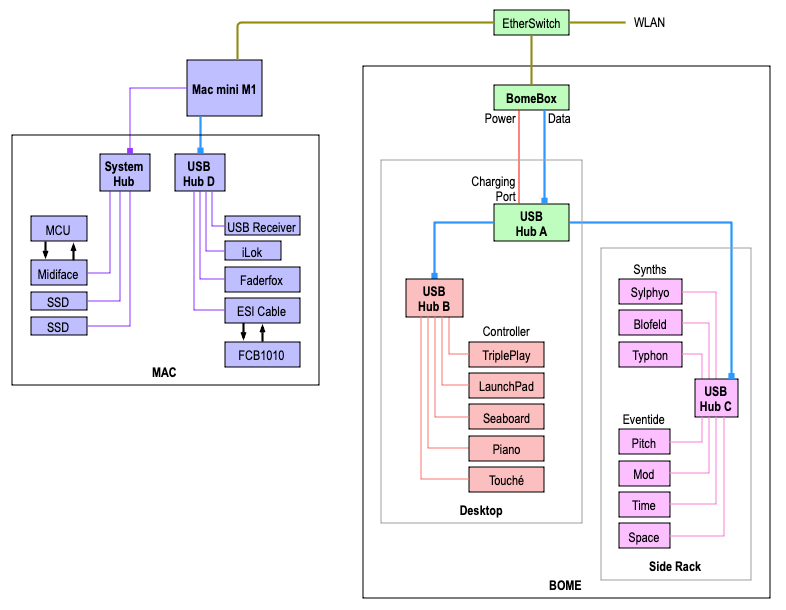
        I don't know if my method can give you any ideas, but below you see my current setup, consequently in star/parallel configuration. The computer and the BomeBox each have their own worlds and can work independently of each other.

        Setup_3_graffle__USB_Setup.png

        My control center is the LaunchPad and also within the BomeBox domain. This is where I decide which controller goes to which destination. It activates/deactivates presets in the BomeBox that do the routing and channel- and CC conversion.

        I no longer have any devices that only have MIDI DIN ports, but I would integrate them in a similar way. MIDI mergers and splitters are not ideal and relatively expensive. I think it's better to add a small MIDI interface to get to USB/BomeBox than to loop MIDI serially through several devices and hope that they don't make nonsense.

        Clint 1 réponse Dernière réponse Répondre Citer
        • Clint
          Clint @Peter Ostry dernière édition par

          @Peter-Ostry Extremely helpful! Thanks so much. I have a lot to consider ...

          One of my main considerations is that this is a road (or "road-able") rig. In fact, we start a weeklong workshop this evening, and have a concerts Tues and Thursday evenings. The less costly and less delicate gear is shipped directly to the venue, and I carry the delicate stuff (Sylphyo, Push 3S, and physical flutes) in carry-on.

          So ... the simplicity and convenience of sending the Push 3 USB to the Link and using it as a merge (and also for the Push 3 to power the Link) seemed to work really well.

          I do have a hookup diagram for my current (daisy-chained) rig, but not yet for the newly envisioned Bome Box / star configuration rig. Here's the current rig (including my home recording setup and my home-based sound system):

          HookupCG_Push3_Rig_2024_0930a_100dpiC40.jpg

          -- Clint Goss

          Peter Ostry 1 réponse Dernière réponse Répondre Citer
          • Peter Ostry
            Peter Ostry @Clint dernière édition par

            Here is an example for a part of your setup in star configuration:

            Setup_3_graffle__Clint.png

            Everything is connected to the BomeBox. The Push 3 is the control center and tells the BomeBox what to do with all the ports and data. It can also send data on it's own.

            There is no need to route DIN MIDI through the Aodyo Link or any other synth.

            The MIDI Interface for the VL70-m is not critical, a fast and simple one like MIDItech 2x2 or 4x4 would do it.

            If one group of devices is close to you and another is further away, simply give the remote devices their own, smaller USB hub that you plug into the main hub on the BomeBox. Cascading is no problem. All active hubs of course, then the power supply for the newer small devices is taken care of at the same time.

            The BomeBox has many more options. But compared to your current setup, there is a layer in between. You are no longer directly connected to the devices, but are dependent on your programming of the BomeBox. It may sound strange, but it feels more abstract in operation than the daisy-chain with three times as many visible cables.

            You need time. Everything changes. Cabling, power supply, etc. You have to figure out how best to program the BomeBox. Switching presets, converting CCs, MIDI channels.

            You can convert the Sylphyo's performance data (roll, elevate, compass) in the BomeBox for each synth in order to trigger meaningful actions there without changing anything in the Sylphyo itself.

            Clint 1 réponse Dernière réponse Répondre Citer
            • Clint
              Clint @Peter Ostry dernière édition par

              @Peter-Ostry Amazing ... outstanding ... and why can't I click a "17 stars" button?

              I have made heavy use of Bome MIDI Translator (BMT) when I was laptop-based, so I don't anticipate issues programming the BomeBox in this new setup.

              You did answer one pending question - to get a monster interface such as an iConnectivity mioXL (19" rack unit) or a much leaner USB hub plus smaller MIDI interface. The VL70 is primary for me, so I do need to be aware of any additional latency ... but I think your proposed setup wins out (after taking stock of how many of my units talk MIDI over USB vs the few units that only speak DIN or TRS MIDI).

              Thanks SO MUCH!

              -- Clint Goss

              Clint 1 réponse Dernière réponse Répondre Citer
              • Clint
                Clint @Clint dernière édition par

                And here's my setup for tomorrow night's concert ... 90 minutes total setup out of our shipping cases ...

                RigPic_2024_1014_Push3Rig_FluteHarvest_A_1400c10.jpg

                This is, of course, the "old" daisy-chain rig setup.

                -- Clint Goss

                Peter Ostry 1 réponse Dernière réponse Répondre Citer
                • Peter Ostry
                  Peter Ostry @Clint dernière édition par Peter Ostry

                  I think 90 minutes is ok for the setup, there are a lot of small parts that need to be unpacked and well positioned, for audio you need gain staging, hum-free cabling, etc.

                  With the BomeBox it will hardly be any faster, the box offers more technical than practical advantages. There will be fewer DIN cables, but hubs and their power supplies will be added, as well as a MIDI interface. All in all, it may be the same clutter, but the star-shaped structure is more logical and better for the head. We can switch our brains between technology and art, but a structure that is as systematic as possible, helps.

                  Incidentally, I never have any problems with the Aodyo Link. At first I wanted to use everything it could (perhaps) do, but that wasn't a good idea. Since it's been connected to the USB hub and only the two audio outputs are plugged in, it simply always works.

                  Clint 1 réponse Dernière réponse Répondre Citer
                  • Clint
                    Clint @Peter Ostry dernière édition par

                    @Peter-Ostry Well, that 90 minutes included half a dozen interruptions from folks arriving for our workshop. I've found it to be a bit of an art to do setup of a complex rig while graciously chatting with folks just long enough so that they don't feel "dissed" but also giving them the idea that you're "in the midst" and the trot off with a "well I see you're up to your eyeballs so I'll let you get to it".

                    Even when it is just a plain gig (i.e. not associated with a workshop), I often have curious techno-aspiring musicians asking about this and that. I sometimes engage them with some "the elbow's connected to the wrist bone, and the wrist bone's connected to the ..." type talk. Their eyes glaze over pretty quick ...

                    One big help is to label both ends of (pretty much) every cable. I use a label maker and have lots of colors (red=right audio, blue=left audio, orange=DC power, black=MIDI, green=stereo unbalanced, ...) and cover most of those labels with clear heat shrink-wrap. Then most of the hookup is minor ... when it says "VL70 Left Out" at one end and "MX122 Ch3 Left In" at the other, setup becomes mostly mindless.

                    Thanks for the assistance, Peter!!

                    -- Clint Goss

                    Peter Ostry 1 réponse Dernière réponse Répondre Citer
                    • Peter Ostry
                      Peter Ostry @Clint dernière édition par

                      @Clint said in Controlling the channels that the Link Synth responds to:

                      and cover most of those labels with clear heat shrink-wrap

                      What do you use for that? I don't suppose you'll remove the plugs for labeling. But what shrink wrap can you wrap around the cable?

                      Clint 1 réponse Dernière réponse Répondre Citer
                      • Clint
                        Clint @Peter Ostry dernière édition par

                        @Peter-Ostry It is shrink-wrap tubing that holds the labels in place, so they don't peel off during handling or in the shipping cases. I use a Brother PTD600VP label maker and have a whole range of label sizes and colors. Some labels I place on the face of units stay firm, but the ones wrapped on cables tend to fall off. The 3:1 (shrink ratio) clear shrink wrap tubing keeps them nicely in place (although they are a bit thick). Clear tape on the cables never seemed to work well and the adhesive tends to get messy.

                        Here are some shots from Tuesday evening's concert setup (which went smashingly well):

                        RigPic_2024_1017_Push3Rig_FluteHarvest_B_1000c10.jpg

                        RigPic_2024_1017_Push3Rig_FluteHarvest_C_1000c10.jpg

                        RigPic_2024_1017_Push3Rig_FluteHarvest_D_1000c10.jpg

                        RigPic_2024_1017_Push3Rig_FluteHarvest_A_1000c10.jpg

                        -- Clint Goss

                        Peter Ostry 1 réponse Dernière réponse Répondre Citer
                        • Peter Ostry
                          Peter Ostry @Clint dernière édition par

                          Ah, you have the labeling on the plugs. Yes, then the shrink tubing can be used without removing the plugs :-)

                          I have a cheap Brother labeling machine (P-Touch D210, up to 12 mm). The normal tapes come off plugs and cables. I tried a flexi-tape, which has held up so far. But shrink-wrap is certainly better.

                          Your wiring looks good, and you are taking nice photos!

                          1 réponse Dernière réponse Répondre Citer
                          • 1 / 1
                          • Premier message
                            Dernier message
                          Copyright © 2015 NodeBB Forums | Contributors

                          Il semble que votre connexion ait été perdue, veuillez patienter pendant que nous vous re-connectons.